LOGO 首页 OA教程 ERP教程 模切知识交流 PMS教程 CRM教程 技术文档 其他文档  
 
点晴ERP是一款针对中小制造业的专业生产管理软件系统,系统成熟度和易用性得到了国内大量中小企业的青睐。
点晴PMS码头管理系统主要针对港口码头集装箱与散货日常运作、调度、堆场、车队、财务费用、相关报表等业务管理,结合码头的业务特点,围绕调度、堆场作业而开发的。集技术的先进性、管理的有效性于一体,是物流码头及其他港口类企业的高效ERP管理信息系统。
点晴WMS仓储管理系统提供了货物产品管理,销售管理,采购管理,仓储管理,仓库管理,保质期管理,货位管理,库位管理,生产管理,WMS管理系统,标签打印,条形码,二维码管理,批号管理软件。
点晴免费OA是一款软件和通用服务都免费,不限功能、不限时间、不限用户的免费OA协同办公管理系统。

点晴OA办公管理信息系统 →『 经验分享&问题答疑 』 本版文数:7673  今日文数:5438

专题:Cloudflare机器人检测专题第1篇(原理篇)难度:⭐⭐☆☆☆不需要写代码,建立认知为主适合谁:想搞清楚Cloudflare检测机制底层逻辑的开发者、站长、对网络安全感兴趣的人先从一个现象说起你用Python的requests库访问一个网站,直接被403拒绝或者弹出验证码。换成Chrome浏览器手动访问,完全...
admin732026/4/24 11:00:19
01聊一聊今天给大家分享一款文件夹转移工具。附件:Windows系统资料文件夹转移工具V5.2.3.rar​02软件介绍软件名称:资料文件夹转移工具这是一款绿色单文件小工具,体积仅有548K,非常小巧轻便。它可以一键将「我的文档」「收藏夹」「我的视频」「我的音乐」「桌面」「临时文件」等系统目录,转移到非系统盘。默认会转...
admin712026/4/24 10:57:56
你有没有遇到过这种情况?手头有一个桌面客户端,它死活不给你设置代理的地方。你想抓它的包,看看它到底在和哪个服务器偷偷通信,但它根本不走系统代理。你打开Wireshark,面对满屏的数据包感到头皮发麻。你想到了Proxifier——这玩意确实好用,但一看价格,算了。或者你是个安全工程师,BurpSuite开着,但目标应用...
admin722026/4/24 10:53:25
两周前,某位粉丝反馈说需要PDF转图片自动合并Word的功能,所以开发了PDF2WordPro,没想到挺多粉丝来咨询这个软件。其中,有较多粉丝都反馈了对可编辑Word的需求...是的,其实本身Word应该就是可编辑的,而不只是图片。所以,本次将该功能补上。🌟新增转换模式功能特性截图模式:即原有模式,将PDF转换为图片...
admin372026/4/23 16:58:47
我们在上网时,总会很小心地安装各种浏览器插件,去拦截网页上的弹窗广告和追踪器。但你有没有想过一个让人后背发凉的问题:你电脑里安装的那些看似老实本分的本地软件——比如某个视频播放器、某个输入法、甚至某个解压工具,它们每天在后台偷偷联网干什么?明明你在断网写着机密文档,结果一连上Wi-Fi,这些本地软件瞬间在后台发起了几百...
admin372026/4/23 16:58:10
🔧Netch是干啥的?简单说,Netch是一个Windows系统上的网络代理工具,而且是个开源的免费软件。它的核心本事是“全局代理”。啥意思呢?一般的代理软件可能只帮你管管浏览器看网页的流量,但Netch更猛,它能把你这台电脑上所有软件的网络请求都通过代理服务器走一遍。包括你玩的外服游戏、用的某些国外软件,它都能管起...
admin332026/4/23 16:57:47
一些金融小登反馈需要从【审计报告、银行流水】等PDF文件中批量提取表格至Excel中。虽然现在提取到Word中效果已经够用,见给小登做了一个专业级PDF识别工具,但是从Word将表格复制粘贴到Excel还是比较麻烦。我说OK,这个有点太简单了。于是小登AI上线【从PDF中批量提取表格至Excel功能】。于是现在小登AI...
admin402026/4/23 16:57:09
前言:为什么选DockerDesktop?Docker是程序员必备的“容器化工具”——能让应用和依赖打包成独立容器,跨环境无缝运行(比如本地开发→服务器部署)。而DockerDesktop是官方推荐的Windows版本,支持WSL2后端(比Hyper-V更快、更省资源),家庭版/专业版都能用,今天就带大家一步步零踩坑安...
admin2122026/4/23 16:21:16
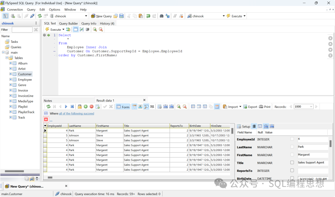
为了给点晴MIS系统任意页面增加自定义JS函数及操作脚本功能,并支持JS直接提取SQLServer数据库后台数据参与运算或赋值显示,需要用到如下几个页面:/MIS/ajax_data/set_page_js.asp-----》用于设置相关JS参数/MIS/ajax_data/get_field_value.asp---...
admin186102026/4/21 17:37:41
系列:Cloudflare实战难度:⭐☆☆☆☆完全不需要技术背景,按步骤点点就行预计时间:15~30分钟最终效果:拥有hello@你的域名.com、support@你的域名.com等品牌邮箱,收件转发到Gmail/QQ邮箱,还能以品牌域名地址发件,全程免费为什么需要品牌域名邮箱?用yourstore2025@gmail...
admin2752026/4/21 11:12:42
应用介绍应用图标基础信息属性-属性-应用名称scandisk(磁盘修复工具)应用语言简体中文应用版本v1.0应用类别磁盘工具应用大小864K应用授权免费软件应用标签#硬盘修复工具软件应用简介Scandisk是经典老牌磁盘坏道检测修复工具,老旧机型必备磁盘维护神器。硬盘物理坏道无法一键直修,需要搭配UltraISO软碟通...
admin2792026/4/21 10:17:24
​ 咱们搞运维的,Nginx那是吃饭的家伙,平时大家可能更多关注的是负载均衡、反向代理,或者怎么调优性能。但说句掏心窝子的话,安全这东西,平时不出事你觉得它多余,一出事那就是“救命稻草”。今天咱们不整那些虚头巴脑的理论,直接上生产环境的实战,聊聊Nginx访问控制那些事儿。这些配置都是我在无数次填坑过程中总结下来的,...
admin2852026/4/21 10:17:05
在当前AI时代下,面向用户的自然问答场景中,几乎所有的主流对话式AI都默认采用了Markdown格式,包括国外的ChatGPT、Claude、Gemini,国内的豆包、ima等。此前,大多数人可能很少直接用到Markdown格式,对它了解较少,其在对话式AI中最明显的体现就是:用户向AI提问后,大多数的主流AI返回结果...
admin2682026/4/21 10:15:29
系列说明:本文是「Cloudflare实战」系列第1篇,面向有一定建站或开发经验的读者,帮助你快速摸清Cloudflare的产品地图,找到自己最该先上手的那块。为什么大家都叫它「赛博活佛」?Cloudflare是一家美国网络基础设施公司,总部在旧金山。它的核心业务是反向代理、CDN加速和网络安全——这些在行业里本来都是...
admin3612026/4/21 10:14:00
软件介绍:这是一款强大且免费的图片压缩工具,支持对JPG、PNG、WEBP以及TIFF格式的图片进行批量无损压缩,在几乎肉眼看不出画质损伤的情况下,把图片压缩到极致,体积压缩率高达90%,同时它还支持自定义图片尺寸,并且还能将压缩后的图片转换为其它图片格式,它的压缩速度极快,压缩1000张高分辨率图片也仅需不到1分钟即...
admin6802026/4/20 12:17:41
中小型企业做数据备份,核心就一句话:低成本、能恢复、不折腾、防勒索。不用搞复杂机房方案,也不用花大价钱,下面这套是专门适配中小企业的实用落地版,直接照做就能用。一、中小企业最容易踩的坑只靠员工自己备份,没人管,等于没备份所有数据存在同一台电脑/服务器,坏了全没备份只在本地,中勒索病毒一起被加密备份完从来没试过恢复,真出...
admin1252026/4/20 11:51:12
如何暂停其他用户的点晴OA系统运行,但要允许管理员登录访问如果要暂停其他用户的点晴OA系统运行,但要允许管理员登录访问,那么可以登录到点晴OA系统所在的Windows服务器,打开IIS网站管理器,将点晴OA所在网站的访问端口改一下,然后管理员用新端口访问即可,其他用户用原来地址就无法访问点晴OA系统了。操作完毕后,管理...
admin1892026/4/20 11:47:25
2026年4月,IETF(国际互联网工程任务组)发布了draft-thain-ipv8-01全新草案,一份面向未来的网络层协议——IPv8正式进入公众视野。它不追求推翻重来,也不是IPv6的替代品,而是瞄准当下最痛的地址枯竭、迁移成本高、运维复杂、安全薄弱四大难题,给出一套可落地、低成本、兼容现有网络的务实方案。对于网...
admin4492026/4/20 9:37:03
导读点晴公司原创作品。之前用其他类似功能软件实现公司多台服务器的访问管理,但担心会窃取密码或造成密码泄露,另外主要是无法自定义窗口大小,导致使用时要么全屏,要么拖动远程桌面窗口滚动条,如果本地电脑有新信息提醒时,容易漏掉,很不方便,于是就有了这个免费作品的问世,欢迎各位管理员下载使用。​​​点晴Windows远程桌面管...
admin1043302026/4/20 9:32:24
😞WechatVideoSniffer,微信视频号下载工具支持下载单个视频、支持批量下载用户视频、支持批量下载用户直播回放,只支持Windows。使用说明 先不要打开微信,先打开软件,点菜单->删除缓存(会有一个弹窗显示删除成功),然后点菜单->启动监听,接着启动微信打开某个视频播放页面就能看到界面上有拦截到的视频...
admin6302026/4/18 18:40:18
😞文件重命名工具gufengaoyue大佬出品的重命名工具,支持规则叠加,结果预览。命名规则1、*表示原文件名。如文件text.txt,用规则*-abc,则生成text-abc.txt。 2、<#01>表示从序号01开始,长度为2的,序号一般放后面。如果要生成3位数的,可以<#001>,以此类推。如File_<#0...
admin6332026/4/18 18:36:03
📄TieZ-轻量级的跨平台剪贴板管理器(https://github.com/jimuzhe/tiez-clipboard)▎软件平台:#Windows#macOS▎软件介绍:一个跨平台剪贴板管理器,以全局快捷键快速唤醒、常驻系统托盘为基础,能实现文本、图片、富文本、文件路径等多类型剪贴内容的原生事件监听捕获。它还具...
admin6222026/4/18 18:34:41
😞海搜,在线多网盘资源搜索引擎一个无需登录的网盘搜索网站,也是一个小说搜索神器,支持对各种类型的热门全本小说进行免费搜索,一次搜索多平台结果聚合。收录超过2.12亿个文件,总计52860TB数据,主要是帮你找到阿里、百度、迅雷、天翼、夸克、UC等9个网站上的文件,只需输入名称,点击搜索即可,搜索结果只保留有效,按时间...
admin6202026/4/18 18:34:12
😞右键菜单管理工具https://github.com/Jack251970/ContextMenuManager附件:ContextMenuManager.rar
admin6082026/4/18 18:33:35
😞ResDownloader,微信视频号下载工具一个傻瓜式下载视频号、小程序、网页、图片、音视频等的工具。简洁易用,支持多种资源下载,支持:Windows/macOS/Linux,支持:视频/音频/图片/m3u8/直播流等下载,支持微信视频号、小程序、抖音、快手、小红书等平台,支持同时选择多个资源进行批量下载,打开R...
admin6292026/4/18 18:33:11
本版面共有 307 页, 7673 篇文章 >> 1 2 3 4 5 6 ... 307
页码:

Copyright 2010-2026 ClickSun All Rights Reserved  粤ICP备13012886号-9  粤公网安备44030602007207号